Octane skin workflow?
Moderator: juanjgon
- BrianHanke

- Posts: 10
- Joined: Thu Jul 26, 2018 1:30 pm
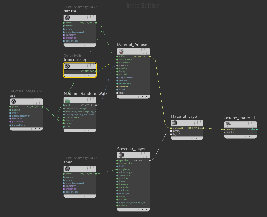
I'm curious what the optimal approach is to setting up skin in Octane. I read the docs and tried a bunch of things, but I'm still unsure since the workflow seems so different compared to other renderers. I'm especially confused by the need to pick a transmission color for the diffuse shader. I have it at white now. I've attached my Houdini nodes plus two renders. Would welcome some suggestions if this method isn't the best.
this is standalone but very informative.
viewtopic.php?p=371552#p371552
viewtopic.php?p=379747#p379747
viewtopic.php?p=371552#p371552
viewtopic.php?p=379747#p379747
- BrianHanke

- Posts: 10
- Joined: Thu Jul 26, 2018 1:30 pm
Thanks!fantome wrote:this is standalone but very informative.
- BrianHanke

- Posts: 10
- Joined: Thu Jul 26, 2018 1:30 pm