Hi!
I was looking for getting a float output from a RGB. On the tool nodes there is only "float to RGB" but not "RGB to Float".
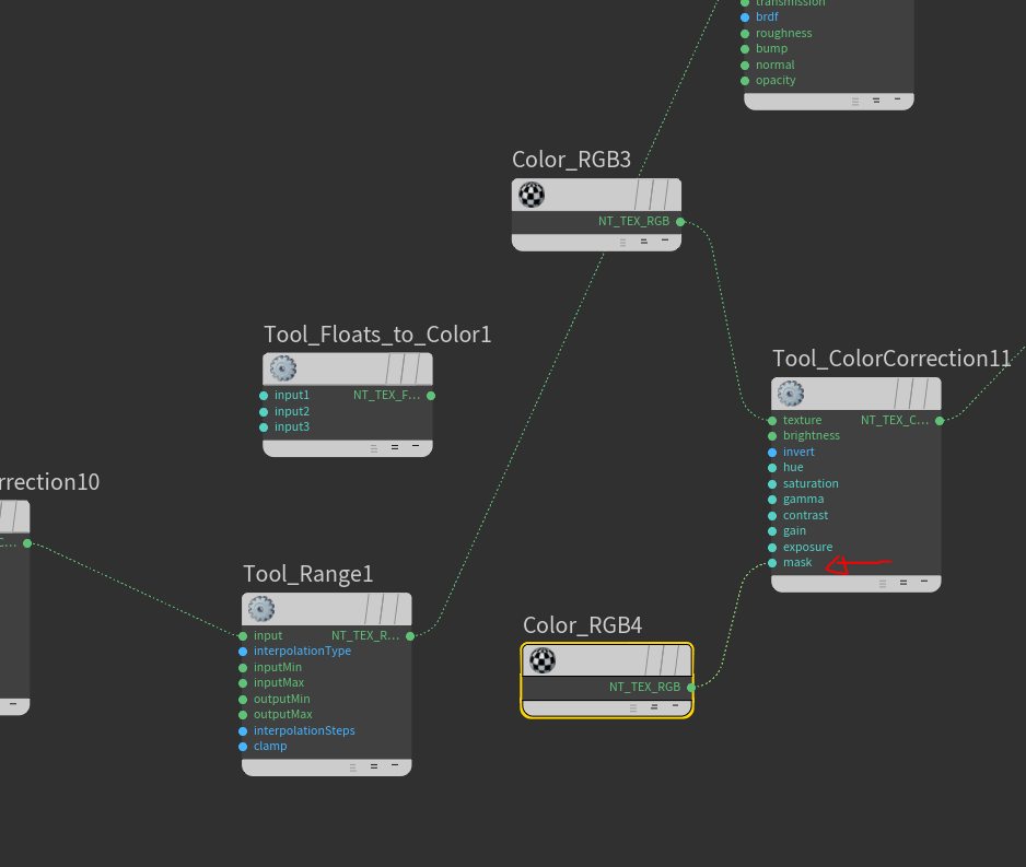
Node like "Tool_ColorCorrection" require a float input to drive some parameters. I tried to use an RGB as input but it's not considered by the Tool_ColorCorrection
I attached a screen grab of the network to better explain.
Any suggestion?
Thanks
G.
Color RGB to float
Moderator: juanjgon
- ArtyomPapikyan

- Posts: 13
- Joined: Tue Nov 13, 2012 8:25 am
is there any way to convert color to float? Sometimes I really need to manipulate float data.

Are you wanting to plug a texture into a float input? If so that's not possible.ArtyomPapikyan wrote: Tue May 20, 2025 12:29 pm is there any way to convert color to float? Sometimes I really need to manipulate float data.![]()
![]()
![]()
Now if you're wanting to split one channel out of color texture you can do the tool channel pick node.
Happy Rendering!
Dom - Octane Houdini QA Engineer
Btw did you know Octane has a discord? https://discord.gg/F4WENTG
It's a great place to get very fast feedback or support from me and other Octane Houdini users.
I'd highly recommend it!
Dom - Octane Houdini QA Engineer
It's a great place to get very fast feedback or support from me and other Octane Houdini users.
I'd highly recommend it!

