Forum
Shop
Downloads
Documentation
OctaneBench®
M is for Metaverse Gallery
Feature Requests
Support
Forum
Shop
Downloads
Documentation
Resources
FAQ
OctaneBench®
M is for Metaverse Gallery
Feature Requests
Support
LOGIN
Customer Account
Forum
Board index
Octane Licensed Customer Forums
Plugin Discussion/Support
Blender
Search
29.16 Material Assigns
Blender (Export script developed by yoyoz; Integrated Plugin developed by JimStar)
Post Reply
Print view
Search
Advanced search
2 posts • Page
1
of
1
interelectronix
Posts:
99
Joined:
Fri Sep 22, 2023 9:25 am
Quote
Tue Nov 19, 2024 10:18 am
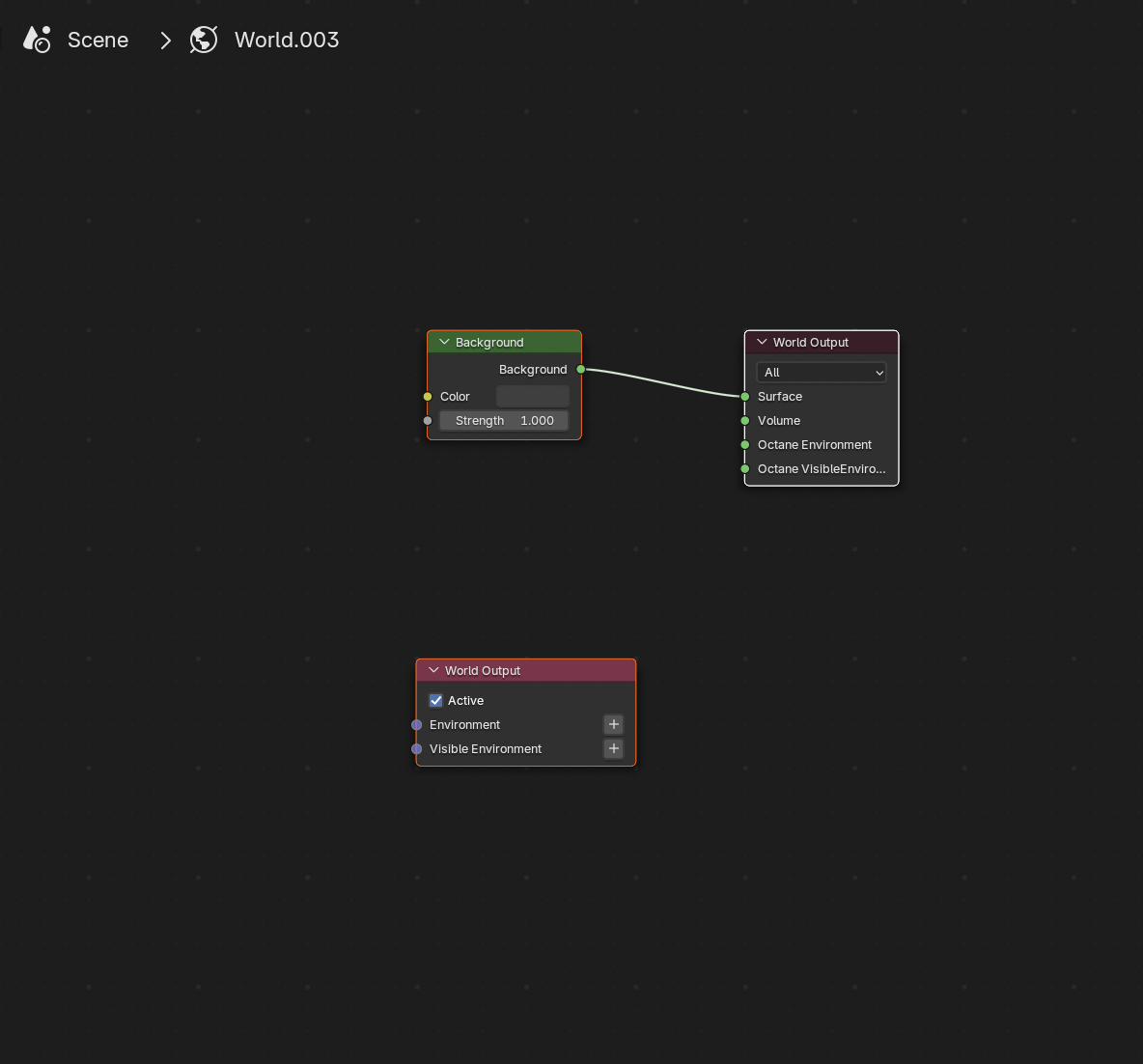
The material assign of a new world environment looks stange
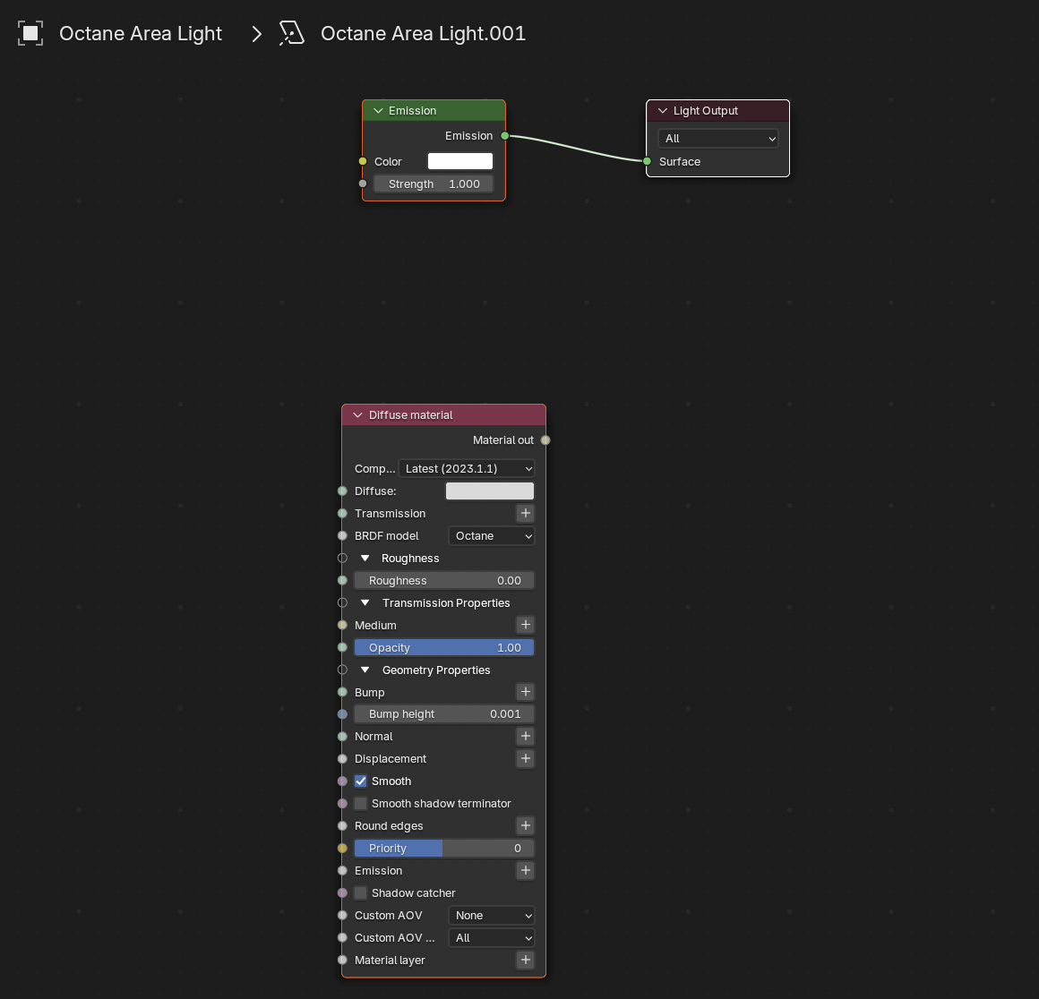
The material assign of a new area light looks strange
Top
linograndiotoy
Posts:
1403
Joined:
Thu Feb 01, 2018 7:10 pm
Quote
Tue Nov 19, 2024 11:04 am
That's what I'm seeing here:
Top
Post Reply
Print view
Display:
All posts
1 day
7 days
2 weeks
1 month
3 months
6 months
1 year
Sort by:
Author
Post time
Subject
Direction:
Ascending
Descending
2 posts • Page
1
of
1
Return to “Blender”
Jump to
Public Forums
↳ News & Announcements
↳ Service Maintenance Notices
↳ OctaneVR Questions & Discussion
↳ Octane for Unity
↳ Demo Version Questions & Discussion
↳ Competitions
↳ Metropia ArtStation Contest
↳ The OctaneBench Competition Entries
↳ OTOY & Oculus: Render the Metaverse Contest Submissions
↳ OTOY & Oculus: Render the Metaverse Contest WIP
↳ Resources and Sharing
↳ Tutorials
↳ Lua Scripting
↳ Module Development
↳ Redspec SSS
↳ The Render Network
OTOY Cloud Services
↳ News & Announcements
↳ OctaneRender Cloud
↳ ORBX on Amazon AMIs
↳ ORBX.js
Octane Licensed Customer Forums
↳ General Discussion
↳ Plugin Discussion/Support
↳ Adobe After Effects
↳ Releases
↳ Bug Reports
↳ Help / Tutorials
↳ User requests
↳ Autodesk 3Ds Max
↳ Releases
↳ Bug Reports
↳ User Requests
↳ Off Topic
↳ Autodesk AutoCAD
↳ Autodesk Inventor
↳ Autodesk Maya
↳ Releases
↳ Bug Reports
↳ Help / Tutorials
↳ User Requests
↳ Off Topic
↳ Autodesk Revit
↳ Autodesk Softimage XSI
↳ Graphisoft ArchiCAD
↳ Blender
↳ Releases
↳ Bug Reports
↳ User Requests
↳ Off Topic
↳ Carrara
↳ Maxon Cinema 4D
↳ Releases
↳ Bug Reports
↳ Help / Tutorials
↳ User requests
↳ DAZ Studio
↳ Bug Reports
↳ Houdini
↳ Releases
↳ Bug Reports
↳ User Requests
↳ Off Topic
↳ Hydra Omniverse
↳ Releases
↳ Bug Reports
↳ User Requests
↳ Hydra Solaris
↳ Releases
↳ Bug Reports
↳ User Requests
↳ Lightwave 3D
↳ Releases
↳ Bug Reports
↳ User Requests
↳ Off Topic
↳ Foundry Modo
↳ NUKE
↳ Releases
↳ Bug Reports
↳ Help / Tutorials
↳ User Requests
↳ Poser
↳ Rhinoceros 3D
↳ SketchUp
↳ Releases
↳ Bug Reports
↳ User Requests
↳ Unreal® Engine
↳ Releases
↳ Bug Reports
↳ Help / Tutorials
↳ Architron
↳ Sculptron
↳ Testing Releases (Non-Production)
M is for Metaverse
↳ M is for Metaverse Gallery
↳ Works In Progress
Octane Student and Subscriber Forum
↳ General Discussion
Search
Advanced search
Login
Register
© OTOY Inc. – 2017 All Rights Reserved.
Terms and Conditions
•
Privacy Policy
Loading Server Status