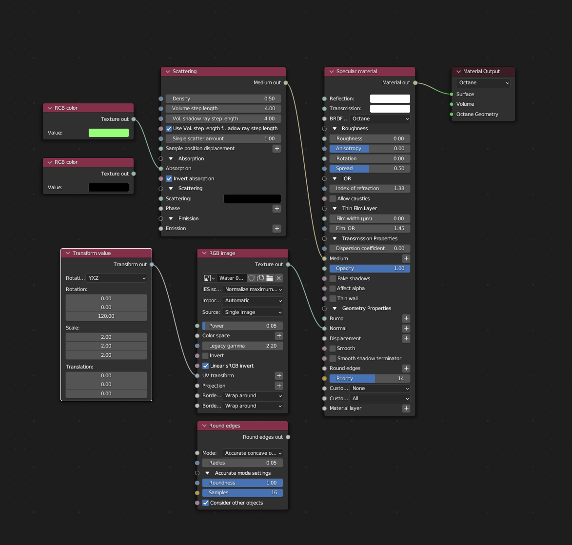
Good day all! I'm working on this scene where there are some lily pads on water and I'm noticing when the pads are submerged a little (just a few mm), the layer of water over the pads are VERY dark. This is despite setting density to 0. Perhaps this has something to do with the scattering/absorption colours?
I would love to find out how the water part can be set up correctly. I'm attaching screenshots which I think are relevant. Please let me know if you require more information. Thank you so much for checking this!
Regards,
Tim
Thin layer of water looks very dense
If you haven't already tried, I would play with the reflection value. You have it set to it's highest, and at your viewing angle it might contribute a lot to the darkness depending on your environment.
Jason
Jason
Linux Mint 21.3 x64 | Nvidia GTX 980 4GB (displays) RTX 2070 8GB| Intel I7 5820K 3.8 Ghz | 32Gb Memory | Nvidia Driver 535.171
- timAugustine

- Posts: 34
- Joined: Fri Feb 04, 2022 12:39 am
Thank you for checking this, Jason!
I turned it to black and it still looks unnaturally dark. I also unhooked all other nodes and it's still doing this:
Regards,
Tim
I turned it to black and it still looks unnaturally dark. I also unhooked all other nodes and it's still doing this:
Regards,
Tim
The main issue of getting darker is a caustic issue. Try enabling fake shadows on the water material or enable either Photon Tracing mode and set your relevant materials to "enable caustics" or use PMC mode. Your render will go slower if you go the Photon Tracing or PMC kernel route, but you will get more realistic results. Just going to be about finding that line of diminishing returns and scaling back 10% To me, 24 bounces is way too many for your glossy ray. You can sorta manually count how many you will need. Generally speaking I just count a bounce for every time it enters, exits, or bounces off a surface before you see it, then double it if it needs added realism. 1, the light enters the water 2, some light bounces off the water 3, it hits the pad, 4 it exits the water, now double this; we can see you can get away with 4 bounces, but 8 bounces will likely look better especially at low angles. 24 will look excellent on small plastic parts especially complex ones but when it comes to bodies of water is widely unnecessary and I would divert that render time / energy back to those forementioned caustics.timAugustine wrote:Thank you for checking this, Jason!
I turned it to black and it still looks unnaturally dark. I also unhooked all other nodes and it's still doing this:
Regards,
Tim
(EDIT) Just to be clear, in case it wasn't. Caustics aren't just those nice sparkly ripples of light. They really are important for any light entering a transmissive medium in order to get proper lighting of objects inside or on the other side of the object. Different engines will behave a bit differently in the regard and it can be more important for some than others to get good results whether an object is inside a medium vs on the other side of a medium so how much of a change you see will be largely dependent on how octane behaves in this regard, but the issue of it looking darker is a common one that is pretty common and usually boils down to a caustic issue, or rather lack there of
Just a few quick examples. Now, I played around with the PMC kerenl and it is still a little dark, but lighter than without it. It is certainly more physically accurate, where as the threshold between the interfaces decreases the result gets darker and as the distance gets greater it gets brighter. This makes sense, but doesn't seem like what you are after so I didn't see it as a good analog for demonstration.
I am inclined to agree it has a lot to do with the light source intensity. In fact, I am almost certain that is playing a significant roll, also why the affect of the object being deeper inside the transmissive material getting brighter seems so logical on PMC. I do still think they can quick fix this as they have it with some arm-bending with the photon tracing kernel or just enabling fake shadowselsksa wrote:It appears that the caustics path are here, since it's the PT kernel at (excessively) high ray depths and low caustics blur (recommended to be maxed out with PT and lowered to nearly 0 with Photon Tracing).
Similarly to this scene.
Hence why I'm circling back to a possibly weak light source.
- timAugustine

- Posts: 34
- Joined: Fri Feb 04, 2022 12:39 am
I cannot believe all the response I got!
Going through the response, I think I found a solution. I increased the Caustic Blur to 1 and that did the trick. I'm attaching the new renders here. I also reduced the glossy depth and diffuse depth further. Thank you for all your help!
I do have some further questions if that's ok.
1) Does enabling "Allow Caustics" increase render cost for an engine like Octane?
2) And I know that this is a very scene dependent value, but would this light bright be considered bright enough? This is how I'm lighting this scene
Thank you again for all your answers!
Regards,
Tim
Going through the response, I think I found a solution. I increased the Caustic Blur to 1 and that did the trick. I'm attaching the new renders here. I also reduced the glossy depth and diffuse depth further. Thank you for all your help!
I do have some further questions if that's ok.
1) Does enabling "Allow Caustics" increase render cost for an engine like Octane?
2) And I know that this is a very scene dependent value, but would this light bright be considered bright enough? This is how I'm lighting this scene
Thank you again for all your answers!
Regards,
Tim