UNIVERSAL Camera Aperture shape Custom

Houdini Integrated Plugin

Moderator: juanjgon

Post Reply
doyodo2222
Licensed Customer
Posts: 2
Joined: Sun Oct 04, 2020 2:56 am

How do I import a texture for the UNIVERSAL Camera Aperture shape custom option?
Attachments
wenti.png
User avatar
juanjgon
Octane Plugin Developer
Posts: 8867
Joined: Tue Jan 19, 2010 12:01 pm
Location: Spain

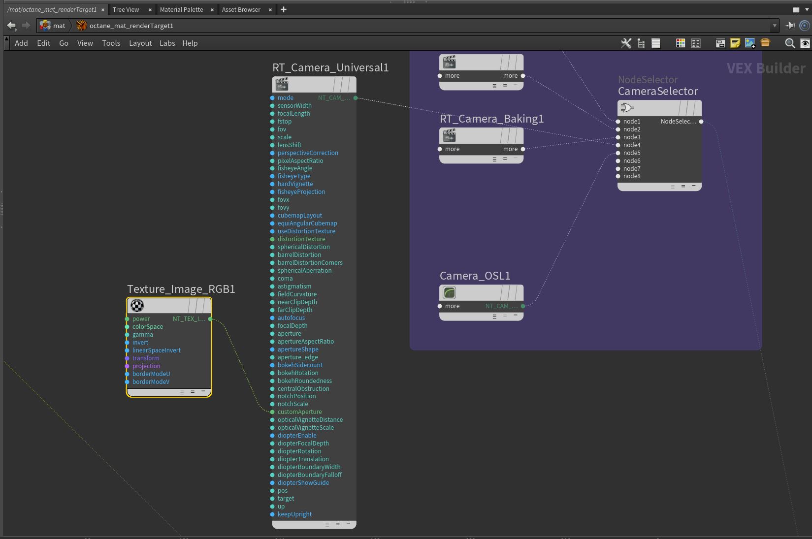
Currently, you need to edit the RenderTarget HDA and link the texture node to the camera node yourself.

-Juanjo
Attachments
2023-04-27 11_07_25-untitled.hip - Houdini FX 19.5.569 - Py3.9.jpg
doyodo2222
Licensed Customer
Posts: 2
Joined: Sun Oct 04, 2020 2:56 am

Thanks a latte!
Post Reply

Return to “Houdini”