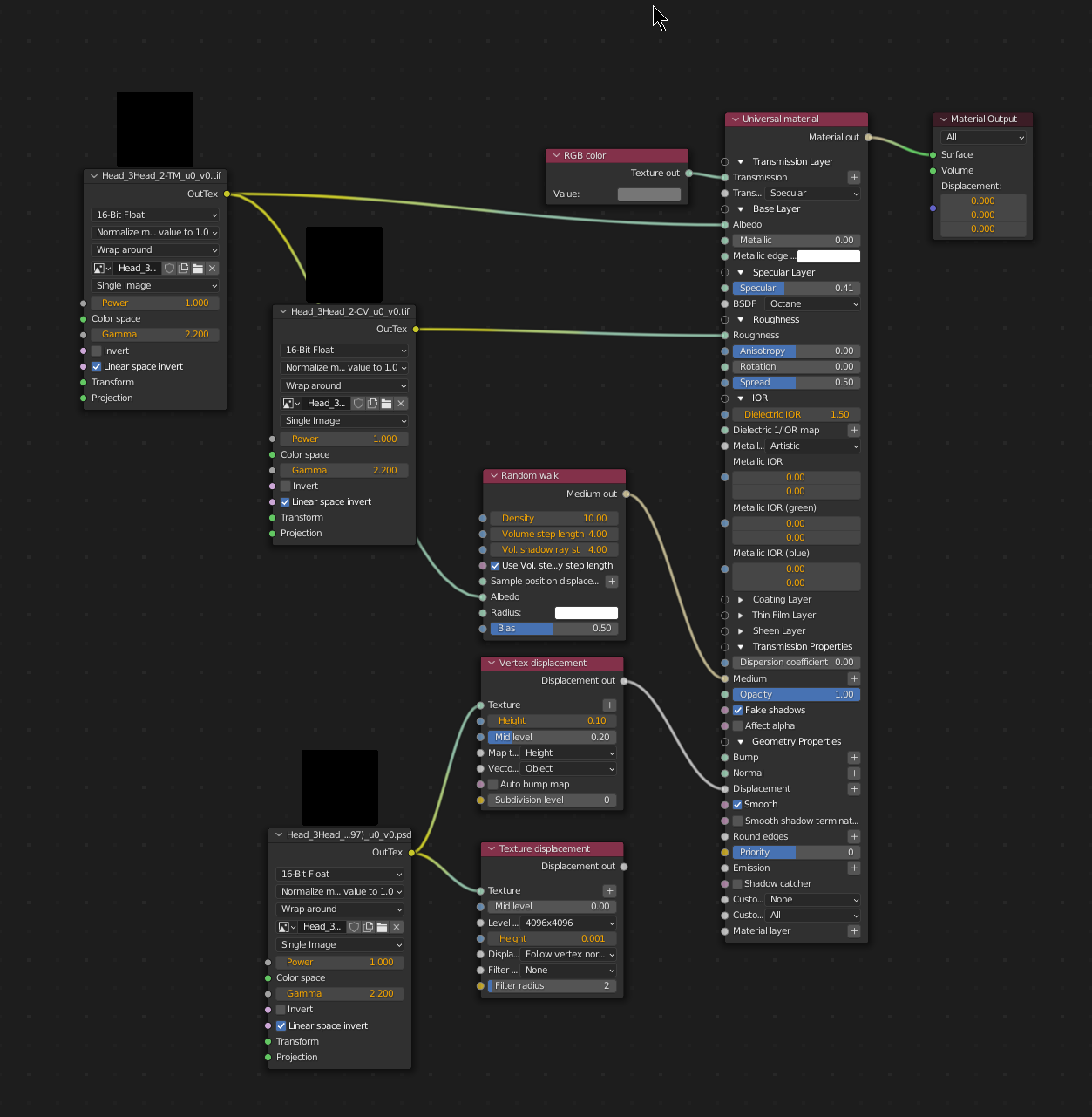
I'm trying to replicate material in Blender that I made in Cinema 4D. I have tried just using the Local DB to transfer it but it doesn't work.
The issue I am having in Blender is that the polygons seem to be tearing apart with the displacement node, especially if I turn up the sub D level.

