Quick Help for Rookie

Generic forum to discuss Octane Render, post ideas and suggest improvements.
Forum rules
Please add your OS and Hardware Configuration in your signature, it makes it easier for us to help you analyze problems. Example: Win 7 64 | Geforce GTX680 | i7 3770 | 16GB
Post Reply
jatmraz
Licensed Customer
Posts: 2
Joined: Sun Jul 26, 2020 3:14 am

New to both Houdini and Octane :)

Pre Octane...using Quixel/Megascan in Mantra to texture a surface was simple/straight forward. -> Import, drag and drop or add material node to geo and you get/see the bump/displacement in the scene view and render view.

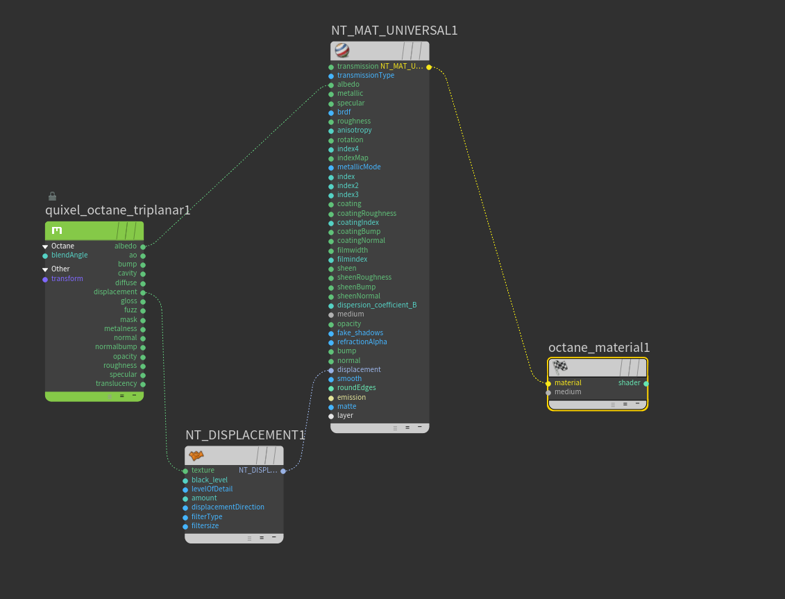
My current workflow is creating an octane material, diving into it then using a NT_MT_UNIVERSAL Material, adding a quixel_octane_triplanar, loading the images (albedo, bump, normals and displacements, then connecting them to the NT_MAT_UNIVERSAL then that to the octane_material.

Between that I am using a NT_DISPLACMENT from the quixel_octane_triplanar to the NT_MATERIAL_UNIVERSAL.

I see the texture in the IPR but WITHOUT any displacement.

Added uvproject as well as uvflatten to make sure I tried both methods of applying the texture to the geo.
geoNodes.PNG
textureNodes.PNG
NoDisplace.PNG

I tried looking around, but can't seem to find a simple/or any instruction/help on something that is probably simple to fix. Any help would be greatly appreciated.

Joe
jatmraz
Licensed Customer
Posts: 2
Joined: Sun Jul 26, 2020 3:14 am

Got it to work - using the below:
working.PNG
User avatar
galleon27
Licensed Customer
Posts: 299
Joined: Wed Jul 15, 2015 11:55 am
Location: Serbia
Contact:

The reason it didn't work is because Texture Displacement(NT_DISPLACEMENT) doesn't work with Triplanar projection. Vertex Displacement on the other hand works with triplanar.
Win 10 64bit // GTX 4090 + GTX 3090 // 5900x // 64GB // SideFX Houdini // C4D
Post Reply

Return to “General Discussion”