Hi. I am trying to replicate a recycled plastic; see attached image.
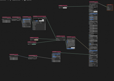
I only used Octane for Blender a few times. Following a video on SSS in YT, I learned how to set up an SSS material by setting the transmission to diffuse and plugging a white RBG node into the transmission. Then, changed the albedo colour to black, and I drove the material with a Random walk.
Not nearly there, I know.
I would like some guidance. I did not add all the details and different chip colours, but I want to understand the principle first.
Some questions:
- Do you think I should have a solidify modifier to add the walls to the piece? Maybe it is not helping. It is a solid volume instead of a thickened wall.
- Is Random Walk the way to go for a Recycled Plastic like the reference? Or should I go with a scatter node plugged into the medium?
- Is the approach of having white transmission and black albedo correct to achieve this type of material?
- How can I drive the material to be waxier where the overall beige colour is and less translucent on the chip parts? Do I need to tackle this as in Blender, where I will drive with a black and white noise, the transmission colour and the Scatter one?
Thank you
Replicating SSS recycled plastic
- TheBricksburgTheatre

- Posts: 44
- Joined: Thu Sep 07, 2023 9:13 pm
Hi there,
do you still need some guide for recreating this shader or did you find a solution in the meantime?
I cannot excatly tell how to setup the speficic shader correctly but what I most do is just playing with the values until it looks good. And there some different ways to make a proper sss shader and the results are always different. So what I can do for you is upload some of my good looking sss shaders and you play wit hthe values. Recreating this shader for the chair isn´t that dificult. For the freckels I wouldn´t masked out the sss shader – what would make sense but it´s a bit complicated. I had not the best results when I did this. I just would place the freckles as an on top composite texture. The sss shader in your example is pretty dense and there shouldnt be a need for masking out the sss in my opinion.
So let me know ... cheerz
do you still need some guide for recreating this shader or did you find a solution in the meantime?
I cannot excatly tell how to setup the speficic shader correctly but what I most do is just playing with the values until it looks good. And there some different ways to make a proper sss shader and the results are always different. So what I can do for you is upload some of my good looking sss shaders and you play wit hthe values. Recreating this shader for the chair isn´t that dificult. For the freckels I wouldn´t masked out the sss shader – what would make sense but it´s a bit complicated. I had not the best results when I did this. I just would place the freckles as an on top composite texture. The sss shader in your example is pretty dense and there shouldnt be a need for masking out the sss in my opinion.
So let me know ... cheerz