Hi all,
I'm experimenting with mediums and daylight environments to create fog/atmospheric perspective effects. I have some questions about the process:
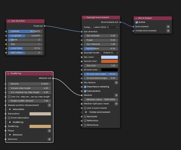
1) Medium Radius: I'm guessing this is the sphere around the camera inside which ALL volume calculations will be made. What is the unit used here? If I'm using metric and the farthest object from camera is 1000 meters, should the radius be at least 1000 then?
2) Large scenes: In one of my experiments, I have a large scene with the farthest object (mountain peaks) being 8000 meters away from the camera. Understandably, the density needs to be very, very low for light to not be completely cut off. But I'm noticing that after a point, even if I decrement the density by one step (0.00018 to 0.00017), the volume effects just disappear. They were very visible at 0.00018, but completely gone in 0.00017. I'm not sure if this is a bug or limitation or a mistake on my part.
I'm including the link to my scene here if you'd like to explore it.
Here are other details about the scene. Let me know if you need to know anything more about this.
Blender version: Blender_Octane_Edition_2023.1_28.10.1_stable
Octane server: OctaneServer_Prime_2023.1.2_28.10_stable
Really appreciate your thoughts, helps and expertise on this!
Questions about daylight env and mediums
- Andreas_Resch
- Posts: 323
- Joined: Sat Jul 28, 2018 6:29 am
The normals of your fog box are flipped. Reverse them and it works better.
- timAugustine

- Posts: 34
- Joined: Fri Feb 04, 2022 12:39 am
Hi Andreas_Resch, I think that was an old fog box I'm not using anymore. I'm just trying to use the medium on the daylight environment at the moment at the moment
- timAugustine

- Posts: 34
- Joined: Fri Feb 04, 2022 12:39 am
Sorry for the confusion! I'm still having the issue. This post is entirely about setting up volumes with the daylight environment node alone. The fog volume box you found in the blend file is from an older experiment that I forgot to delete.
I'm not using the volume box to set up fog at all
I'm not using the volume box to set up fog at all
- Andreas_Resch
- Posts: 323
- Joined: Sat Jul 28, 2018 6:29 am
That's a tricky one. I tried a few things but couldn't find a solution. The cutoff happens in the fog box as well. Interestingly enough at the same value. Maybe some mathematical limitation that is reached?
I suggest using Post Processing fog effect and z-depth compositing for such effects. They are completely noiseless and render in real-time. The medium in environment node was pretty useless for all my scenes I tried. It takes too much time to render and it is hard to get the proper results.
CPU – i9 13900KF, 128GB RAM, GPU – RTX 4090
System – Windows 11
My Behance portfolio, Blender plugin FB support group
System – Windows 11
My Behance portfolio, Blender plugin FB support group