Hi,
1. The naming of compositor Output node should be named "Output AOVs" as it is now in Standalone. In Blender this is "Output AOV group Output".
2. There are Projection, Transform, Texture nodes that should not appear in add menu when editing in Compositor nodes.
Compositor AOV Output issues
CPU – i9 13900KF, 128GB RAM, GPU – RTX 4090
System – Windows 11
My Behance portfolio, Blender plugin FB support group
System – Windows 11
My Behance portfolio, Blender plugin FB support group
- linograndiotoy

- Posts: 1403
- Joined: Thu Feb 01, 2018 7:10 pm
That's the naming in Standalone: That's the naming in Blender: Node names are exactly the same.J.C wrote:Hi,
1. The naming of compositor Output node should be named "Output AOVs" as it is now in Standalone. In Blender this is "Output AOV group Output".
Ok, my mistake, there is no Output AOVs node but "Output AOVs" input in render target node.
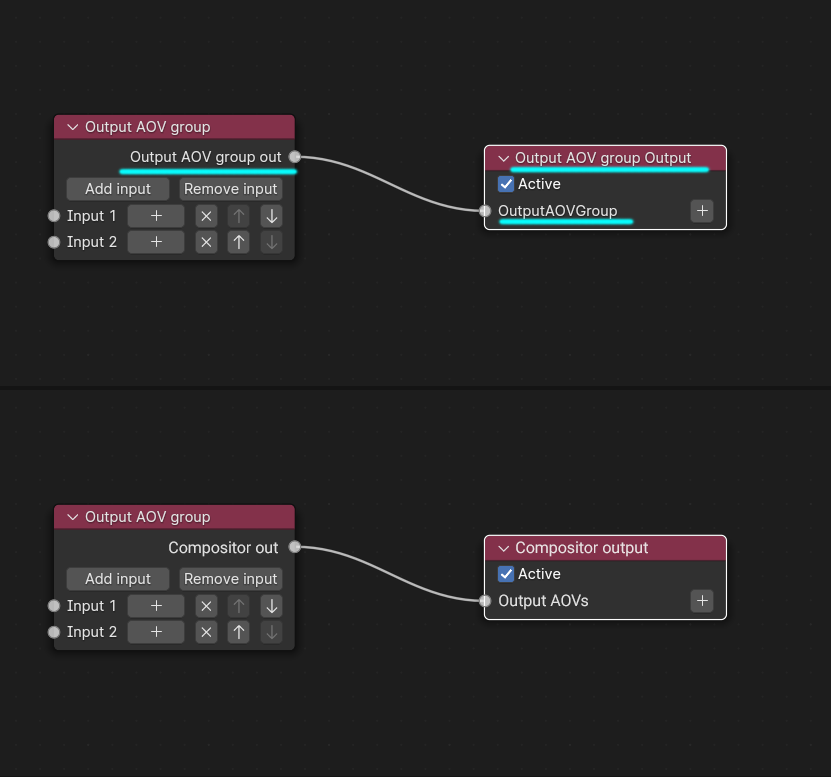
The naming for output is a unnecessary name dubling. We don't have this in Standalone. The last node is "Output AOV group" which is connected to "Output AOVs" input.
In Blender instead of naming Output node "Output AOV group Output" I would call it "Compositor Output" as we are in Compositor window. It should follow the general rule used in Blender eg. in material we have "Material" output" in world we have "World output" etc.
The naming should go like this:
Output AOV group out > Compositor out
Output AOV group Output > Compositor output
OutpuAOVGroup > Output AOVs
The naming for output is a unnecessary name dubling. We don't have this in Standalone. The last node is "Output AOV group" which is connected to "Output AOVs" input.
In Blender instead of naming Output node "Output AOV group Output" I would call it "Compositor Output" as we are in Compositor window. It should follow the general rule used in Blender eg. in material we have "Material" output" in world we have "World output" etc.
The naming should go like this:
Output AOV group out > Compositor out
Output AOV group Output > Compositor output
OutpuAOVGroup > Output AOVs
CPU – i9 13900KF, 128GB RAM, GPU – RTX 4090
System – Windows 11
My Behance portfolio, Blender plugin FB support group
System – Windows 11
My Behance portfolio, Blender plugin FB support group
- linograndiotoy

- Posts: 1403
- Joined: Thu Feb 01, 2018 7:10 pm
Actually changing the name is going to create some back-compatibility issues that will need to be solved to make it happen.
