[Octane 2021.1.6.0 - Houdini 19.5.368]
Hello, your work on Octane Houdini Plugin is much appreciated and I hope you give this one some of your attention.
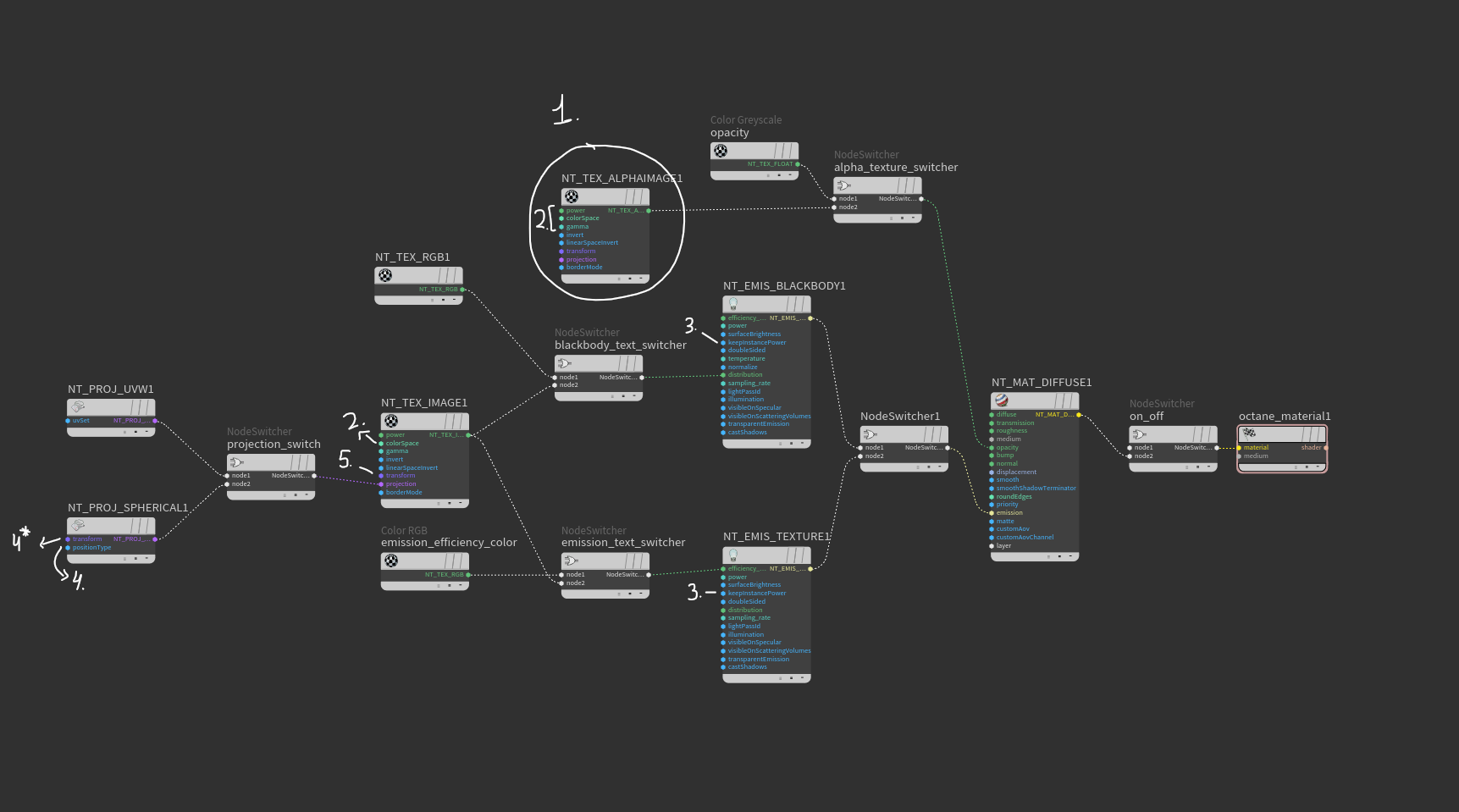
After spending some time comparing "Octane's Light Object" in Houdini versus "Octane's Light" in Standalone, I noticed a few problems especially when using a texture image for Light Distribution\IES and Opacity.
All of them are inside the "Light Shader Node" inside "Octane Light" object node.
1. In Blackbody and Texture emission mode - when loading a texture AND checking the [Use Alpha] box it doesn't work.
Problem: The node that feeds the opacity input to the switcher is [Alpha Texture Node] which only reads the Alpha channel of the input image. In some cases, there's a need to use the RGB values as opacity.
Possible Solution: A [Greyscale Texture Node] can take RGB values of the image and feed them to the opacity switcher. Possibly adding another switcher + checkbox "Use Image Values as Alpha" to switch between the [Alpha Texture Node] and another [Greyscale Texture Node] for the same image.
2. In Octane Light -> Distribution\IES Texture Tab - There's NO MENU to choose the COLOR SPACE of the input image.
Problem: the Gamma slider only works if the color space is set to "Linear sRGB + Legacy Gamma". Which is not the case if you take a look at [NT_TEX_IMAGE1] Node that feeds the texture as distribution inside the "light shader".
So in the current state, when the color space is set to "sRGB", the gamma slider has no effect at all.
Possible Solution: the "Color Space" menu in [NT_TEX_IMAGE1] needs to be promoted to the "Octane Light" interface - Distribution\IES Texture tab along with the Power and Gamma sliders.
* the same parameters("Color Space" + "Power" + "Gamma") in the [Texture Node] (Greyscale or Alpha Texture node) that feeds the Opacity channel can also be promoted to have more control over the light opacity channel.
3. When "Surface Brightness" is off (not checked), that means that the light intensity is constant no matter the size of the emitter. But when resizing the emitter(Octane Light) via the Scale parameters the light intensity DOES change.
Problem: Maintaining light intensity when "Surface Brightness" is off can be achieved only when resizing the source geometry node (for example: "grid1" node inside "octane_light1" node). But for this to work when resizing the emitter via the "Scale" parameters under "Transform Tab" in "Octane Light" interface - the "Keep Instance Power" needs to be checked (on).
Possible Solution: inside the "Light Shader" in nodes [NT_EMIS_TEXTURE1] and [NT_EMIS_BLACKBODY1], the parameter "Keep Instance Power" needs to be promoted to the "Texture Emission Tab" in "Octane Light" interface and checked (on).
4. When loading a distribution texture and checking the "IES Spherical Projection" there seems to be a problem with the projected image.
Problem: inside the "light shader", the spherical projection node [NT_PROJ_SPHERICAL1] - the menu parameter "Coordinate space" is set to "Normal Space(IES Lights)"
Possible Solution: I managed to fix the problem by setting the :Coordinate Space" to "Object Space". So promoting this menu parameter to the Octane Light interface can be a big help.
* This specific node "Spherical Projection" can also have an additional "Transform 3D" node feeding its input and promoted so the user can benefit from reshaping the spherical projection as fit.
5. When a Blackbody Emitter with a loaded distribution\IES texture and "IES Spherical Projection" is off. The default projection method in that case is UV projection. While this method is good for projecting an image to the scene in a fixed position, the user has no control for adjusting the projected texture. Rotating the emitter via the Rotate parameters does not rotate the projected image on the scene objects.
Possible Solution: a texture "Transform 2D" node wired to the transform input for Image Textures Nodes ([NT_TEX_IMAGE1] and [NT_TEX_ALPHAIMAGE1]) and promoting its parameters to the "Octane Light" interface can be beneficial in that case.
THANK YOU.
Octane Light Shader
Moderator: juanjgon
Forum rules
Before posting a bug report, please check the following:
1. That the issue has not already been disclosed
2. That the issue is specific to this plugin, and not Octane in general (Try reproducing it in Standalone)
Bugs related to the Octane Engine itself should be posted into the Standalone Support sub-forum.
All bug reports should include the information below, along with a detailed description of the issue and steps to reproduce it.
A. Operating System, including version (i.e. Win 7, OSX 10.11.2, Ubuntu 14.04, etc.)
B. Graphics Card(s) model (i.e. GTX 580 - 3GB, TITAN, etc.)
C. RAM Capacity (i.e. 6 GB)
D. Nvidia driver version (i.e. 7.50, 7.5.22)
E. OctaneRender Standalone version, if installed (i.e. 2.24.2, 2.23, etc.)
F. OctaneRender plugin version (i.e. v2.25 - 2.21)
G. Host application version, including build number if available (i.e. 3ds Max 2016 Build 18.0)
Before posting a bug report, please check the following:
1. That the issue has not already been disclosed
2. That the issue is specific to this plugin, and not Octane in general (Try reproducing it in Standalone)
Bugs related to the Octane Engine itself should be posted into the Standalone Support sub-forum.
All bug reports should include the information below, along with a detailed description of the issue and steps to reproduce it.
A. Operating System, including version (i.e. Win 7, OSX 10.11.2, Ubuntu 14.04, etc.)
B. Graphics Card(s) model (i.e. GTX 580 - 3GB, TITAN, etc.)
C. RAM Capacity (i.e. 6 GB)
D. Nvidia driver version (i.e. 7.50, 7.5.22)
E. OctaneRender Standalone version, if installed (i.e. 2.24.2, 2.23, etc.)
F. OctaneRender plugin version (i.e. v2.25 - 2.21)
G. Host application version, including build number if available (i.e. 3ds Max 2016 Build 18.0)
Thanks for fast response.
I find it to work just fine. Great.
There's only one issue I forgot to mention earlier:
Inside the "Light Shader", there's an option for the Border Mode(U + V) for all the "Texture" nodes. These options can be promoted to the Light Object interface under - "Distribution-IES Texture" Tab.
So the user doesn't have to dive inside the Light Object network to change the border mode.
Other than this I couldn't find any issues.
Thanks again.
I find it to work just fine. Great.
There's only one issue I forgot to mention earlier:
Inside the "Light Shader", there's an option for the Border Mode(U + V) for all the "Texture" nodes. These options can be promoted to the Light Object interface under - "Distribution-IES Texture" Tab.
So the user doesn't have to dive inside the Light Object network to change the border mode.
Other than this I couldn't find any issues.
Thanks again.

