Animate emission node power--reload entire scene??
Moderator: juanjgon
- scooternva

- Posts: 88
- Joined: Thu Jul 04, 2019 6:13 pm
- Location: Suburban Washington DC
- Contact:
I'm animating a blinking light by putting the power of an emission node in a LightWave envelope. I have not been able to figure out how to make this work without reloading the entire scene on each frame. The scene reloads really add up for a 20-30 second animation. Is there no way to do this without reloading the entire scene each time?? Thanks.
Octane 2020.2.3.1 | LightWave 2019.1.5 (3134) | Win10 Pro 19041.1052 | 2 x Gigabyte AORUS RTX 2080 Ti Xtreme w/NVLink | Gigabyte AORUS Xtreme X399 | AMD Ryzen 2950X | 64 GB RAM | SSDs: Samsung 970 PRO 512 GB + Seagate FireCuda 510 2 TB | blog.gammans.zone
- scooternva

- Posts: 88
- Joined: Thu Jul 04, 2019 6:13 pm
- Location: Suburban Washington DC
- Contact:
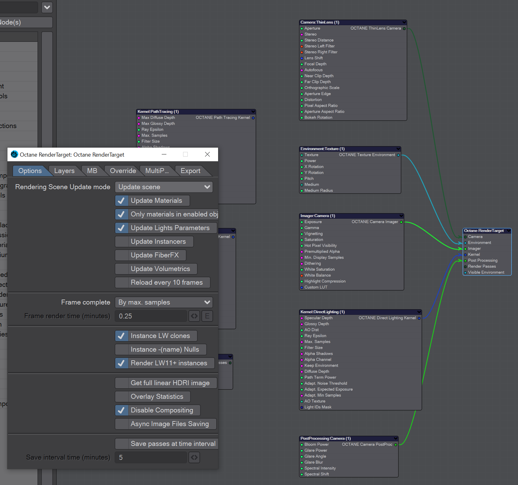
Right, sorry, I didn't explain clearly. I already tried the Update Materials setting and it didn't work; that's why I was asking if there is anything else I need to do beside set the correct setting in the RenderTarget node:
I ran a 480-frame animation overnight, and ten lights in the scene which are enveloped to ramp up and down at differing speeds and power levels were frozen on their settings for frame #1 for all 480 frames. I actually ran into this same problem back in July and since I'm a newbie I figured I was doing something wrong, so I just started reloading the entire scene. That works of course, and it was fine when I was doing quick test videos. But now that I am actively animating longer clips, the 30+ seconds it takes OctaneRender to reload the scene for each frame is adding several hours to the total render time.
And just as I was about to hit "Submit" for this post, I noticed that Only materials in enabled obj was checked. I hadn't thought anything of this; of course the lights (Octane Diffuse material applied to coils in the shape of the filaments of a light bulb) were enabled; I was rendering them! But then I started digging and I found a one-line note buried deep in the way out-of-date LightWave plugin documentation that mentioned this feature as a way to speed up renders. Turned the option off and BAM! the lights started animating themselves again without reloading the scene on every frame.
I did some more digging, and found the custom object property to enable material updates on the LightWave object layer that includes the lightbulb filaments: I enabled that, re-enabled the Only materials in enabled obj option, reran the scene and BAM! it still worked (and was even slightly faster, now that OctaneRender was only updating the materials on that object).
So I guess there are several takeaways here:
And just as I was about to hit "Submit" for this post, I noticed that Only materials in enabled obj was checked. I hadn't thought anything of this; of course the lights (Octane Diffuse material applied to coils in the shape of the filaments of a light bulb) were enabled; I was rendering them! But then I started digging and I found a one-line note buried deep in the way out-of-date LightWave plugin documentation that mentioned this feature as a way to speed up renders. Turned the option off and BAM! the lights started animating themselves again without reloading the scene on every frame.
I did some more digging, and found the custom object property to enable material updates on the LightWave object layer that includes the lightbulb filaments: I enabled that, re-enabled the Only materials in enabled obj option, reran the scene and BAM! it still worked (and was even slightly faster, now that OctaneRender was only updating the materials on that object).
So I guess there are several takeaways here:
- Put all the materials that are enveloped in separate LightWave layers from the "static" materials whose properties are not enveloped.
- Enable material updates only on the "animated material" layer(s) using the Update Materials setting in the "LWOctane Object Properties" object.
- Enable the Only materials in enabled obj option in the RenderTarget node.
- RTFM!!! (But in all seriousness, the LightWave plugin documentation is for version 3.06 and is almost 2-1/2 years old... any ETA on will this be attended to?
)
Octane 2020.2.3.1 | LightWave 2019.1.5 (3134) | Win10 Pro 19041.1052 | 2 x Gigabyte AORUS RTX 2080 Ti Xtreme w/NVLink | Gigabyte AORUS Xtreme X399 | AMD Ryzen 2950X | 64 GB RAM | SSDs: Samsung 970 PRO 512 GB + Seagate FireCuda 510 2 TB | blog.gammans.zone
- scooternva

- Posts: 88
- Joined: Thu Jul 04, 2019 6:13 pm
- Location: Suburban Washington DC
- Contact:
Hey Juanjo, other than putting all of my animated materials in a separate object layer so that OctaneRender only has to look at those materials (and enabling the "Only materials in enabled obj" option), is there anything else I should be looking at to shorten the delay between frames? Now that I'm not reloading the entire scene things have definitely sped up, but OctaneRender is still taking about 16-18 seconds to update materials between frames. At 720p, my scenes are rendering in about 13-15 seconds per frame. So basically, I'm in a situation where OctaneRender is taking longer to get ready to shoot a frame vs. doing the actual work! Thanks.
Octane 2020.2.3.1 | LightWave 2019.1.5 (3134) | Win10 Pro 19041.1052 | 2 x Gigabyte AORUS RTX 2080 Ti Xtreme w/NVLink | Gigabyte AORUS Xtreme X399 | AMD Ryzen 2950X | 64 GB RAM | SSDs: Samsung 970 PRO 512 GB + Seagate FireCuda 510 2 TB | blog.gammans.zone
If the scene is complex it is not going to be easy to get shorter update times. LightWave can take some seconds itself to update the scene, and Octane can need to rebuild all the pre-processing data. If you fully disable all the additional update options, like the materials update, do you get better update times? ... if not, probably nothing more can be done.
Thanks,
-Juanjo
Thanks,
-Juanjo
