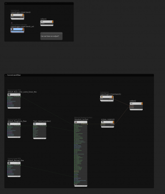
I love that we can now use the Collect node in Solaris with Octane, however there is a major drawback and that is the fact that you need to take the Octane material nodes out of the subnet builder to be able to connect it to the Collect node, this is a major issue since it heavily dampers the speed at which you can build shaders since there is no node filtering and you get all of the Houdini nodes when you search for a node.
I understand that this might be something that needs to be solve at the Houdini Plugin side but if we can make this happens it will streamline the workflow greatly.
Collect material support.
Terryvfx wrote:I love that we can now use the Collect node in Solaris with Octane, however there is a major drawback and that is the fact that you need to take the Octane material nodes out of the subnet builder to be able to connect it to the Collect node, this is a major issue since it heavily dampers the speed at which you can build shaders since there is no node filtering and you get all of the Houdini nodes when you search for a node.
I understand that this might be something that needs to be solve at the Houdini Plugin side but if we can make this happens it will streamline the workflow greatly.
Hi Terry,
Thanks so much for your suggestion.
True, it needs to be solved from the Houdini plugin side and we would get it implemented asap!
cheers
Kind Regards
bk3d
bk3d

